sábado, 27 de fevereiro de 2021

U-BLOX NINA W102 LENDO CARTAO MICRO-SD

 U-BLOX NINA W102 LENDO CARTAO MICRO-SD


O objetivo deste BLOG é demonstrar como é possível utilizar o VISUINO para programar o módulo U-BLOX NINA W102. Foi utilizado o EVK-NINA-W para o teste. No exemplo, leremos o cartão inserido no EVK-NINA-W.


"O Visuino é o mais recente software inovador da Mitov Software. Um ambiente de programação visual que permite programar suas placas Arduino."

MICRO-SD

Comunicação SPI

Armazenar dados é uma das partes mais importantes de todo projeto. Existem várias maneiras de armazenar dados de acordo com o tipo e tamanho dos dados. Os cartões SD e micro SD são um dos mais práticos entre os dispositivos de armazenamento, que são usados ​​em dispositivos como telefones celulares, minicomputadores e etc.



Baixe e instale o VISUINO





Selecione o módulo U-BLOX NINA W102 SERIES e desenhe o projeto abaixo



Agora compile



Agora mande gravar 



Conexão

static const uint8_t SS = 5; static const uint8_t MOSI = 23; static const uint8_t MISO = 19; static const uint8_t SCK = 18;






Veja o resultado



Questões: suporte@smartcore.com.br

FONTES: 

https://www.arduino.cc
https://www.visuino.com

Sobre a SMARTCORE

A SmartCore fornece módulos para comunicação wireless, biometria, conectividade, rastreamento e automação.
Nosso portfólio inclui modem 2G/3G/4G/NB-IoT/Cat.M, satelital, módulos WiFi, Bluetooth, GNSS / GPS, Sigfox, LoRa, leitor de cartão, leitor QR code, mecanismo de impressão, mini-board PC, antena, pigtail, LCD, bateria, repetidor GPS e sensores.
Mais detalhes em www.smartcore.com.br

 

U-BLOX NINA W102 CONTROLANDO LÂMPADA COM O BATER DE PALMAS

U-BLOX NINA W102 CONTROLANDO LÂMPADA COM O BATER DE PALMAS

O objetivo deste BLOG é demonstrar como é possível utilizar o VISUINO para programar o módulo U-BLOX NINA W102. Foi utilizado o EVK-NINA-W para o teste. No exemplo, iremos ligar e desligar um RELÊ mediante PALMAS.


"O Visuino é o mais recente software inovador da Mitov Software. Um ambiente de programação visual que permite programar suas placas Arduino."

KY-038



No lado esquerdo, vemos os pinos de conexão:

No centro temos a conexão para 5V e GND (+ e G).
D0 é uma saída digital que atua como um comparador. Se o som captado pelo microfone exceder um certo nível, ele é definido como HIGH. Não utilizado neste BLOG.
A0 é uma saída analógica que nos dá um valor entre 0 e 1023 dependendo do volume do som.
Também temos dois LEDs, um que nos diz se o sensor está ligado e outro que acende se D0 estiver ALTO.

Fazemos o ajuste da sensibilidade do microfone usando um potenciômetro que teremos que girar com uma chave de fenda. Você deve calibrar bem como ajustar no Software VISUINO.

RELAY

Um relé é um dispositivo operado eletricamente. Possui sistema de controle e (também denominado circuito de entrada ou contator de entrada) e sistema controlado (também denominado circuito de saída ou contator de saída). É freqüentemente usado em circuito de controle automático. Para simplificar, é uma mudança automática para controlar um circuito de alta corrente com um sinal de baixa corrente.


Baixe e instale o VISUINO





Selecione o módulo U-BLOX NINA W102 SERIES e desenhe o projeto abaixo


A aplicação lê a entrada analógica GPIO39 e compara se está dentro da faixa (digital) de 125 à 250 , se sim,  aguarda 100ms e manda um sinal para um flip-flop tipo T, invertendo o sinal (GPIO26) que é enviado para o RELÊ. Uma mensagem de CLAP!!! é enviado pela UART.

Range do CLAP!

GPIO26 sendo utilizado para acionar RELÊ

Agora compile


Agora mande gravar 



Veja o resultado



Questões: suporte@smartcore.com.br

FONTES: 

https://www.arduino.cc
https://www.visuino.com

Sobre a SMARTCORE

A SmartCore fornece módulos para comunicação wireless, biometria, conectividade, rastreamento e automação.
Nosso portfólio inclui modem 2G/3G/4G/NB-IoT/Cat.M, satelital, módulos WiFi, Bluetooth, GNSS / GPS, Sigfox, LoRa, leitor de cartão, leitor QR code, mecanismo de impressão, mini-board PC, antena, pigtail, LCD, bateria, repetidor GPS e sensores.
Mais detalhes em www.smartcore.com.br

 

U-BLOX NINA W102 ACESSANDO SENSOR DETECTOR DE OBSTÁCULOS - INFRARED

 U-BLOX NINA W102 ACESSANDO SENSOR DETECTOR DE OBSTÁCULOS - INFRARED


O objetivo deste BLOG é demonstrar como é possível utilizar o VISUINO para programar o módulo U-BLOX NINA W102. Foi utilizado o EVK-NINA-W para o teste. No exemplo, iremos acessar o sensor detector de obstáculos via INFRARED.

"O Visuino é o mais recente software inovador da Mitov Software. Um ambiente de programação visual que permite programar suas placas Arduino."


KY-032 (AD-032)

Manufacturer's Specifications:

  • Working voltage: 3.3V to 5VDC
  • Working current: ≥ 20mA
  • Operating temperature: -10°C  to +50°C
  • Detection distance: 2 to 40cm
  • IO Interface: 4-pin (EN / +V / S / GND)
  • Output signal: TTL level
    • LOW level if obstacle detected
    • HIGH if no obstacle detected
  • Adjustment: two single-turn variable resistors
  • Effective angle: ±35°
  • Size: 28mm × 23mm
  • Weight: 9g

Baixe e instale o VISUINO





Selecione o módulo U-BLOX NINA W102 SERIES e desenhe o projeto abaixo

A aplicação lê a entrada GPIO26, converte para String, compara com true e false, encaminhado a mensagem de presença ou não de obstáculo, pela serial


GPIO26 sendo Utilizado para Detectar Obstáculo

Agora compile


Agora mande gravar 



Veja o resultado





Questões: suporte@smartcore.com.br

FONTES: 

https://www.arduino.cc
https://www.visuino.com

Sobre a SMARTCORE

A SmartCore fornece módulos para comunicação wireless, biometria, conectividade, rastreamento e automação.
Nosso portfólio inclui modem 2G/3G/4G/NB-IoT/Cat.M, satelital, módulos WiFi, Bluetooth, GNSS / GPS, Sigfox, LoRa, leitor de cartão, leitor QR code, mecanismo de impressão, mini-board PC, antena, pigtail, LCD, bateria, repetidor GPS e sensores.
Mais detalhes em www.smartcore.com.br

 

quarta-feira, 24 de fevereiro de 2021

U-BLOX NINA W102 FORNECENDO TEMPERATURA E UMIDADE VIA WEB SERVER

 U-BLOX NINA W102 FORNECENDO TEMPERATURA E UMIDADE VIA WEB SERVER


O objetivo deste BLOG é demonstrar como é possível utilizar o VISUINO para programar o módulo U-BLOX NINA W102. Foi utilizado o EVK-NINA-W para o teste. No exemplo, iremos acessar o sensor DHT11 e disponibilizar seus dados (Temperatura e Umidade via WEB SERVER)

"O Visuino é o mais recente software inovador da Mitov Software. Um ambiente de programação visual que permite programar suas placas Arduino."

DHT11

Sobre o DHT11

O DHT11 é um sensor de temperatura e umidade de baixo custo e interface serial a um fio (single wire). O sensor é calibrado de fábrica e não necessita de hardware adicional para funcionar.


Baixe e instale o VISUINO





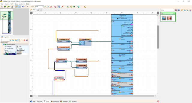
Selecione o módulo U-BLOX NINA W102 SERIES e desenhe o projeto abaixo


Conteúdo de Formated Text (Página WebServer)

%0 e %1 correspondem à Temperatura e Umidade

WEB SERVER

Escutando na Porta 8080

Atualizando HTML


Seleção DHT11


Agora compile


Agora mande gravar 


Veja os resultados


 Questões: suporte@smartcore.com.br

FONTES: 

https://www.arduino.cc
https://www.visuino.com

Sobre a SMARTCORE

A SmartCore fornece módulos para comunicação wireless, biometria, conectividade, rastreamento e automação.
Nosso portfólio inclui modem 2G/3G/4G/NB-IoT/Cat.M, satelital, módulos WiFi, Bluetooth, GNSS / GPS, Sigfox, LoRa, leitor de cartão, leitor QR code, mecanismo de impressão, mini-board PC, antena, pigtail, LCD, bateria, repetidor GPS e sensores.
Mais detalhes em www.smartcore.com.br